🎉 Grande annonce : Softwork v10 devient Freeware en 2026 — après 35 ans de production dans le spectacle français, le logiciel sera disponible gratuitement pour tous

→ En savoir plus
Logiciel de gestion de parc de matériel

Le moteur de
votre gestion
spectacle

Audio · Vidéo · Lumière · Structure · Backline

Softwork centralise toutes les données de vos projets — de la demande de devis à la facturation, de la gestion comptable au suivi des règlements et relances clients.

🎭 35 ans dans le spectacle
🏆 Éprouvé par de nombreuses entreprises
🆓 Freeware 2026
Softwork v10 — Liste Projets
Liste des projets Softwork
🎭
Spectacle français En production depuis 1987
2026
Freeware
Secteurs d'activité couverts
🔊 Son & Audio
💡 Éclairage
🎬 Vidéo
🎸 Backline
🏗️ Structure & Scène
🪑 Mobilier événementiel
🚌 Transport & Logistique
🎪 Spectacle vivant
La solution client/serveur
pour votre entreprise
Version complète
SOFTwork

Architecture Client/Serveur pour les entreprises de taille moyenne à grande, avec connexions à distance et multisites.

  • Multi-postes simultanés (LAN & WAN)
  • Multisites de stockage
  • Accès distant sécurisé
  • Gestion multi-sociétés
  • Géolocalisation clients et trajets de livraison
  • Projets hiérarchisés
  • Synchronisation temps réel entre sites
  • Administration des droits utilisateurs
Tout ce dont vous avez
toujours rêvé

Multisociétés, multisites, géolocalisation, plannings graphiques, traçabilité du matériel… Softwork centralise l'intégralité de votre gestion dans un seul logiciel, sans compromis.

📋
Devis & Facturation

Cycle complet de la demande de devis à la facture finale. Gestion TVA, collecte des règlements, relances automatiques clients et exports comptables certifiés.

📅
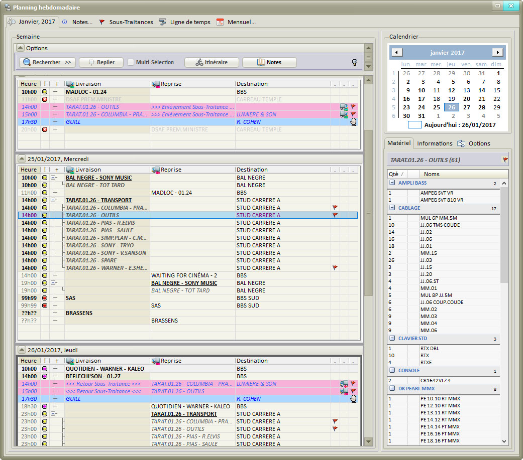
Plannings graphiques

Planning hebdomadaire interactif, ligne de temps et planning mensuel. Visualisez simultanément vos projets, votre personnel, vos véhicules et votre matériel.

📦
Gestion fine du Stock

QR Code, numéros de série, conditionnements, localisations multisites, coûts d'entretien et de stockage. Traçabilité complète du matériel tout au long de son cycle de vie.

🗂️
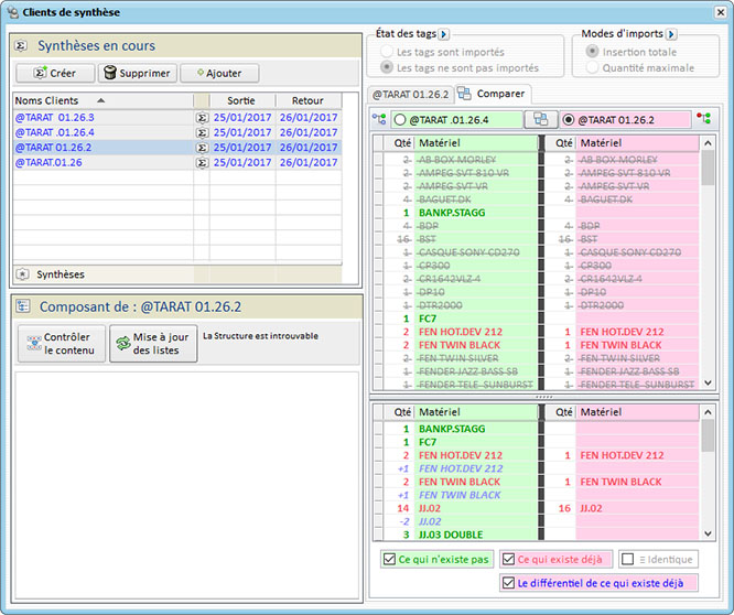
Projets hiérarchisés

Organisez vos projets en arborescence, de la tournée au concert unitaire. Synthèse projets, comparaisons et vue d'ensemble de votre activité en un coup d'œil.

👷
Personnel & Sous-Traitance

Gestion du personnel affecté à chaque projet, gestion des véhicules et des sous-traitants. Contrats, disponibilités et affectations centralisés.

🔧
Réparations & Entretien

Module SAV complet pour le suivi des réparations, l'historique d'entretien et les coûts associés. Chaque panne est tracée, chaque retour atelier documenté.

📊
Analytique financier & matériel

Tableaux de bord, synthèse financière par projet, analyse de rentabilité par catégorie de matériel. Prenez les bonnes décisions avec des données en temps réel.

📍
Géolocalisation & Livraisons

Géolocalisation des clients, optimisation et traçabilité des trajets de livraison. Planifiez vos tournées et suivez vos chauffeurs depuis le bureau.

🏢
Multi-sociétés & Multi-sites

Gérez plusieurs entités juridiques et plusieurs dépôts depuis une interface unique. Parfait pour les groupes disposant de sites de stockage répartis sur le territoire.

💼
Exports comptables

Compatibilité native avec SAGE ligne 100 & 500, EBP, Ciel, DV-Log et CCMX. Exportez vos écritures en un clic, sans ressaisie manuelle.

📱
Disponibilités matériel

Vérification en temps réel des disponibilités, gestion des conflits de réservation, alertes automatiques sur les manques. Ne louez plus jamais du matériel déjà parti.

🔄
Le cycle de location maîtrisé

De la demande de devis à la facture soldée, en passant par la préparation, la livraison, le retour et la facturation — chaque étape du cycle de location sous contrôle.

Une nouvelle ère
35 ans de spectacle,
désormais gratuit

Depuis 1987, Softwork accompagne les entreprises du spectacle français — prestataires son, lumière, vidéo, structure. En 2026, pour remercier une communauté fidèle, Softwork v10 passe en freeware. Le logiciel est téléchargeable et utilisable gratuitement, sans limitation de fonctionnalités.

Les liens de téléchargement sont fournis sur demande via le formulaire ci-dessous. Le code source de la partie open source peut également être communiqué sur demande.

Être notifié du lancement
35+
Années de production
En service dans le spectacle français depuis 1987
0 €
Prix en 2026
Freeware complet, sans abonnement ni limitation
100%
Freeware — Sans condition
Toutes les fonctionnalités incluses, sans abonnement, sans limite d'utilisateurs, sans expiration. Le code source restera disponible pour la communauté.
CHANGEMENT DE PARTITION

"Softwork en chef d'orchestre — Multisociétés, Multisites, Plannings graphiques, Traçabilité, Analytique… Tout ce dont vous avez toujours rêvé."

Une question ?
Parlons-en

Que vous souhaitiez être informé du passage en freeware, demander une démonstration ou obtenir un support, notre équipe est à votre disposition.

📧 contact@softwork.fr
🌐 www.softwork.fr
Formulaire de contact dédié →
Envoyer un message